Managing Database Backups at Scale with Nutanix Database Service and Objects

By Yashesh Mankad, Staff Engineer, NDB, Nutanix and Raghupati Jha, Prinicipal Product Manager, NDB, Nutanix

Managing database backups across hundreds or thousands of databases can quickly become a daily operational burden for Database Administrators (DBAs). While the exact challenges vary based on the backup solution in use, even well-designed strategies introduce complexity at scale - particularly around storage capacity planning, coordinating large numbers of backup schedules, and monitoring for failures driven by infrastructure limits, control-plane activity, or retry behavior.

As database estates grow, backup operations - especially transaction log archiving - often become a key operational consideration that influences how efficiently the environment can scale. DBAs need a database management service that not only protects data, but does so reliably and efficiently as estate size, backup frequency, and data volumes increase.

How NDB Delivers Reliable Database Recovery

Nutanix Database Service (NDB) is a next-generation platform that delivers database-as-a-service (DBaaS) and manages the entire database lifecycle across on-premises and hybrid clouds. A vital capability of NDB is the Time Machine feature, a built-in data protection engine designed to deliver reliable, enterprise-grade recovery.

NDB provides data reliability using two complementary mechanisms:

  1. Database snapshots, which provide recovery at discrete points in time (for example, daily snapshots retained weekly or monthly), and
  2. Continuous archiving of database transaction logs, which enables recovery to any point in time between snapshots.

Together, these mechanisms provide strong recovery capabilities across a wide range of database sizes and workload profiles.

NDB’s Default Log Archiving Methodology

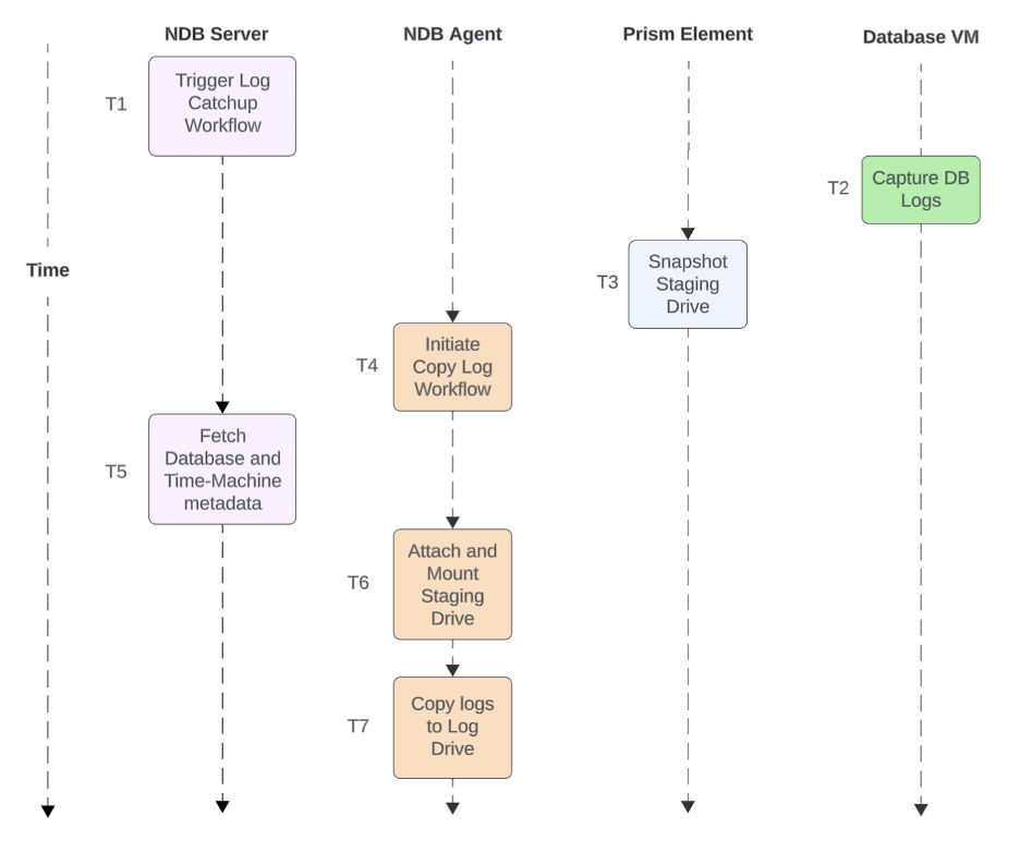
By default, NDB archives database transaction logs using a Volume Group (VG) based approach. In this model, transaction logs generated on the database server are copied to a Time Machine VG, where they are protected and curated using Nutanix snapshot technology, as shown in Figure 1.

Figure 1: DB Log Archiving with Volume Groups

graphic to represent DB Log Archiving with Volume Groups

Find out more about Prism Element and Prism Central at these links.

This approach works well for many environments and provides consistent recovery semantics. However, as database estates grow beyond several hundred databases with frequent log archiving, cumulative control-plane operations can create scalability challenges. At this scale, the system must coordinate a proportional increase in:

  • VG creation and deletion
  • Mount and unmount operations
  • Snapshot creation, retention, and curation
  • API interactions between NDB and the underlying infrastructure

While manageable individually, the combined volume of these operations can impact backup throughput and system responsiveness - potentially extending backup windows or affecting control-plane performance.

Recommended Approach for Large Database Estates

For customers operating large database estates with frequent and high-volume transaction log archiving, NDB supports the use of S3-compatible object storage as a scalable optimization path within the Time Machine architecture.Currently NDB supports the Nutanix Objects Storage solution.

Object storage is a natural fit for database log archives because it is:

  • Write-once, read-many
  • Immutable
  • Retained for extended periods to support recovery and compliance
  • Highly parallelizable across databases and backup schedules

By integrating object storage into Time Machine, NDB preserves the same recovery capabilities while simplifying the underlying backup architecture for large-scale deployments.

When using object storage, NDB writes database transaction logs directly to an S3-compatible object store, reducing reliance on VG lifecycle operations. This streamlined architecture is shown in Figure 2.

Figure 2: DB Log Archiving with Object Storage

graphic to represent DB Log Archiving with Object Storage

Architectural Benefits of Using Object Storage

Compared to the VG-based model, using object storage allows NDB to offload several infrastructure-level responsibilities to a storage platform that is inherently designed for scale. This approach:

  • Offloads VG lifecycle management and snapshot orchestration
  • Reduces the number of infrastructure touchpoints involved in each backup operation
  • Simplifies the effective operational failure domain
  • Significantly reduces API traffic between NDB and the underlying infrastructure, improving control-plane efficiency

The result is a more predictable and scalable backup workflow. In internal Nutanix testing, when using object storage for transaction log archiving instead of VG-based archiving, we observed approximately a 2-4x** increase in the backup throughput and up to 70%** reduction in the API calls made to the underlying Nutanix infrastructure. This is essential for managing thousands of databases with frequent log archiving.

**Note: These results were observed under controlled test conditions and are dependent on several factors such as NDB version, database type, transaction log generation rate, network bandwidth, and object storage configuration. Actual customer results may vary

Additional Capabilities Enabled by Object Storage

NDB further leverages object storage capabilities to enhance backup reliability and operational efficiency:

  • Shared object stores can be used across Nutanix clusters and NDB instances, which can help reduce log-backup storage amplification from 2x-3x down to 1x for log backups, depending on the deployment model.
  • Built-in replication provides data locality and redundancy across availability zones or regions, handled natively by the object store
  • Bucket-level lifecycle policies automate log curation and retention enforcement
  • WORM (Write-Once-Read-Many) policies support immutable backups for compliance use cases

By shifting durability, replication, and retention enforcement into the storage layer, NDB can reduce operational overhead for DBAs while improving scalability and consistency.

PostgreSQL: Archives as a Critical Building Block

For PostgreSQL, transaction log archives play an even more critical role. PostgreSQL relies on archived logs not only for point-in-time recovery, but also to:

  • Rebuild a database node after a failure
  • Recover an entire cluster in a disaster recovery scenario

As shown in Figure 3, streaming replication keeps PostgreSQL database nodes synchronized.However, when rebuilding a failed node, PostgreSQL relies on WAL archives to replay transactions from the last base backup forward . Using object storage as the archive destination ensures these recovery paths remain durable, scalable, and operationally simple.

Figure 3: PostgreSQL Archiving

graphic to represent PostgreSQL Archiving

Integrated Object Storage Lifecycle with NDB

NDB integrates with Nutanix Objects Storage to deliver a tightly coupled, lifecycle-aware object storage experience for database backups. Object stores can be deployed and managed directly through NDB, simplifying day-2 operations while maintaining a clear separation between control-plane and data-plane responsibilities.

At the same time, customers remain free to use these object stores for other workloads beyond database backups. Figure 4 illustrates the integrated interaction between NDB and object storage.

Figure 4: NDB Integration with Object Storage

graphic to represent NDB Integration with Object Storage

Scaling Backup Operations Without Scaling Complexity

As database estates grow, the challenge is no longer whether backups exist, but whether backup infrastructure can scale reliably without becoming an operational bottleneck.

By leveraging S3-compatible object storage for transaction log archiving, NDB enables customers to scale backup operations across large database estates - supporting point-in-time recovery, improving control-plane efficiency, and reducing operational overhead - without changing how DBAs think about recovery or retention.

Where can I learn more about NDB and managing databases at scale?

Learn more about Nutanix Database Service (NDB) at https://www.nutanix.com/ndb . You can also sign-up for a free test drive online to experience how easy it is to provision, take snapshots and restore your databases within minutes. No software to download or install. To understand how NDB leverages Nutanix Objects for scalable database data protection and management, refer here.

©2026 Nutanix, Inc. All rights reserved. Nutanix, the Nutanix logo and all Nutanix product and service names mentioned are registered trademarks or trademarks of Nutanix, Inc. in the United States and other countries. All other brand names mentioned are for identification purposes only and may be the trademarks of their respective holder(s).

This content reflects an experiment in a test environment. Results, benefits, savings, or other outcomes described depend on a variety of factors including use case, individual requirements, and operating environments, and this publication should not be construed as a promise or obligation to deliver specific outcomes.