.NEXT에서 스포트라이트를 받은 Nutanix 클라우드 클러스터(NC2)

By Dwayne Lessner, Principal Technical Marketing Engineer

지난 5월 워싱턴 DC에서 Nutanix의 대표 컨퍼런스인 .NEXT가 개최되며, Nutanix 클라우드 클러스터(NC2) 솔루션과 관련된 흥미로운 발표 소식을 전하게 되어 매우 기쁩니다. 이러한 발표는 향후 몇 달 동안 다음 주요 릴리스에서 구체화될 예정입니다.

NC2 on Google Cloud 프리뷰

최근, 특별히 선정된 일부 Nutanix 고객들이 비공개 프리뷰 프로그램의 일환으로 NC2 on Google Cloud를 조기 체험할 수 있는 기회를 제공받았습니다. 비공개 프리뷰가 성공적으로 완료됨에 따라 Nutanix는 6월 20일에 공개 프리뷰를 시작할 계획입니다. 이 공개 프리뷰 프로그램에 신청하려면 등록하세요.

Image to represent Preview of NC2 on Google Cloud

멀티클라우드 스냅샷 기술(MST)의 새로운 기능

MST for Azure

Nutanix MST 기능은 AWS 고객들 사이에서 큰 주목을 받고 있으며, 초기에는 Nutanix 기반 스냅샷을 Nutanix Objects Storage와 AWS S3 플랫폼으로 복제하는 기능을 지원했습니다. 이 기능은 일부 VMware Cloud on AWS 고객들이 데이터 보호 활용 사례를 위해 NC2로 마이그레이션하는 데 핵심적인 역할을 했습니다.

이제 동일한 기능이 Azure 고객에게도 제공되며, 스냅샷을 Azure Blob Storage로 전송하는 기능이 지원됩니다. MST for Azure는 Pilot Light 및 Zero-Compute 방식의 배포도 지원할 예정입니다. Pilot Light Zero-Compute 아키텍처에 대한 블로그를 통해 자세히 알아보세요.

Image to represent MST disaster recovery with pilot light or with zero-compute deployment.

Pilot Light 또는 Zero-Compute 배포 방식을 활용한 MST 재해 복구

Prism Central에서 MST 배포

MST 서비스는 Prism Central 마켓플레이스에서 직접 배포하여 쉽고 일관된 운영 설치를 제공하고 명령행 사용의 필요성을 줄여줍니다. 마켓플레이스 지원은 프라이빗 Prism Central 배포뿐만 아니라 NC2 on AWSNC2 on Azure에서도 사용할 수 있습니다.

Image to represent Deploy MST from Prism Central.

Prism Central에서 MST 배포.

MST를 위한 멀티사이트 지원

멀티사이트 기능은 Nutanix 고객이 한 클러스터에서 비동기 또는 NearSync 복제를 통해 다른 Nutanix 클러스터로 기본 데이터를 전송하면서, 동시에 스냅샷의 두 번째 복사본을 Nutanix Objects Storage, AWS S3, Azure Blob Storage 등 MST에서 지원하는 외부 스토리지 대상으로 전송할 수 있도록 지원합니다.

이 기능을 통해 엄격한 규제가 적용되는 환경에서도 서로 다른 지역에 데이터의 여러 복사본을 유지할 수 있으며, 고객의 비즈니스 요구에 따라 다양한 RPO(복구 시점 목표) 및 RTO(복구 시간 목표)를 유연하게 충족할 수 있습니다.

Image to represent have access to multiple copies based on your business continuity plan.

비즈니스 연속성 계획에 따라 여러 복사본에 액세스할 수 있습니다.

NC2 on Azure에서 Elastic SAN 지원

NC2의 기본 스토리지는 로컬에 직접 연결된 NVMe 디스크에서 제공되며, 이는 CVM이 데이터를 영구적으로 저장하는 1차 계층 역할을 합니다. NC2 포털에서 NC2 인스턴스를 프로비저닝할 때, 클러스터의 각 베어메탈 노드에 Elastic SAN의 볼륨을 원격 스토리지로 추가하여 스토리지를 확장할 수 있습니다. 이를 통해 베어메탈 노드를 추가하지 않고도 비즈니스 요구 사항을 충족하도록 스토리지를 확장할 수 있습니다.

Image to represent Node layout in Azure when enabling Elastic SAN for more storage capacity.

Elastic SAN을 활성화하여 스토리지 용량을 확장할 때의 Azure 상 노드 레이아웃.

클러스터에 Elastic SAN 볼륨을 추가할 때 클러스터 전체에 균일하게 추가됩니다. 총 스토리지 용량은 AOS에서 정의된 최대 스토리지 한계를 따르며, 여기에 추가로 각 베어메탈 노드의 로컬 스토리지 용량의 4배를 초과할 수 없다는 제약이 적용됩니다.

NC2 포털을 통해 초기 배포 시 소량의 원격 스토리지를 추가할 수 있으며, 이후에도 필요에 따라 지속적으로 스토리지를 확장할 수 있습니다. NC2를 사용하는 재해 복구 사용 사례의 경우, 빠른 복구가 필요한 1티어 워크로드를 커버하기 위해 소량의 원격 스토리지를 포함한 3개의 노드 클러스터를 배포할 수 있습니다.

요구 사항이 변경되면 나중에 스토리지를 확장할 수 있습니다. 페일오버 시, Prism Central의 플레이북 또는 NC2 포털을 통해 3개의 베어메탈 노드로는 부족한 RAM 용량을 보완하기 위해 NC2 노드를 추가할 수 있습니다.

새로운 i7 베어메탈, NC2 on AWS 지원 준비 완료

Nutanix는 Nutanix 클라우드 클러스터(NC2) 솔루션을 지원과 함께 AWS의 i7 베어메탈 인스턴스 제품군 출시에 동참하게 된 것을 자랑스럽게 생각합니다. i7 및 i7ie의 새로운 인스턴스 유형은 공동 고객에게 5세대 Intel Xeon Scalable 프로세서(Emerald Rapids)에 대한 액세스를 제공하여, 새로운 활용 사례를 가능하게 하고 기존 워크로드를 더욱 강력하게 지원합니다.

AWS 베어 메탈구성 옵션
.metal 컴퓨팅 인스턴스i7i-24i7i-48i7ie-24i7ie-48
프로세서 코어48964896
메모리 구성780 GB1.5 TB768 GB1.5 TB
로컬 스토리지(NVME)22.5 TB45 TB60 TB120 TB
EBS 스토리지 옵션15-90 TB15-180 TB15-240 TB15-180 TB

새로운 프로세서는 전용 GPU 없이도 AI 및 머신 러닝 애플리케이션의 성능과 효율성을 크게 향상하도록 설계된 고급 매트릭스 확장(AMX)을 기본으로 지원합니다. Nutanix는 이미 NC2에서 사용 가능한 AOS 7.0 및 AHV 10 릴리스에서 AMX에 대한 지원을 추가했습니다. 고객은 Nutanix Kubernetes ⓇPlatform on NC2을 실행하여 기존 워크로드와 함께 TensorFlow 및 PyTorch와 같은 워크로드를 실행할 수 있습니다. 또한 고객은 AWS의 최신 Nitro SSD에서 Nutanix 데이터베이스 서비스(NDB) 솔루션을 통해 확장된 로컬 스토리지, EBS 통합 옵션, 최적의 데이터베이스 성능과 같은 새로운 기능을 활용할 수 있습니다.

또한 i7 인스턴스는 i4i 인스턴스에 비해 GB당 잠재적인 비용 절감, 빠른 CPU 클럭 속도, 유연한 스토리지 확장을 제공합니다. 고객은 Nutanix의 이기종 클러스터 지원을 통해 구형 NC2 클러스터(i3en/i4)에서 i7 인스턴스로 쉽게 마이그레이션할 수 있으므로 노드 단위로 단계적으로 업그레이드할 수 있습니다. 아래 동영상을 통해 마이그레이션 프로세스가 실제로 어떻게 진행되는지 확인하세요. i3en/i4에서 i7 인스턴스로 이동하는 과정도 동일할 것으로 예상됩니다.

NC2 on AWS를 사용하는 새로운 인스턴스는 대규모로 운영하는 고객에게 유연성을 제공하여 퍼블릭 클라우드로 마이그레이션할 때 추가적인 통합과 비용 절감을 가능하게 합니다.

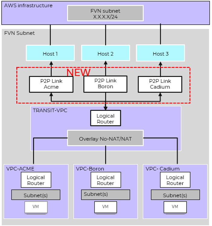
AWS의 각 VPC에 대한 별도의 게이트웨이

FVN(Flow 가상 네트워킹)은 현재 AWS 네트워크를 통해 나가는 모든 트래픽에 대해 단일 게이트웨이만을 지원합니다. 게이트웨이는 클러스터의 베어메탈 호스트 중 하나에 있는 ENI(Elastic 네트워크 인터페이스)에 연결됩니다.

향후에는 모든 FVN 사용자 VPC에 전용 ENI가 할당되며, 이는 아래 다이어그램에 표시된 P2P(Point-to-Point) 링크를 의미합니다. 이 향후 개선 사항은 NC2에서 실행되는 워크로드의 복원력과 대역폭을 강화하기 위해 설계되었습니다. 게이트웨이는 NC2 클러스터에 자동으로 배포됩니다.

Nutanix 고객이 나머지 네트워크에 알릴 FVN 서브넷을 구성하면 클러스터 전체에 걸쳐 베어메탈 호스트에 ENI가 자동으로 생성됩니다.

Image to represent More throughput and better availability for workloads using Flow Virtual Networking.

Flow 가상 네트워킹을 사용하여 워크로드의 처리량을 늘리고 가용성을 개선하세요.

AWS의 네이티브 네트워킹으로 클러스터당 VLAN 서브넷 증가

NC2는 AWS의 네이티브 네트워킹을 통해 쉽고 빠르게 배포할 수 있다는 점이 가장 큰 매력입니다. 게스트 VM vNIC IP 주소는 기본적으로 AWS ENI와 통합되며, AHV 네트워킹 서비스에 의해 ENI에서 보조 IP 주소로 구성됩니다.

현재 호스트당 최대 15개의 서로 다른 서브넷만 사용할 수 있습니다. 향후 이 변경 사항을 통해 AHV가 관리할 대규모 AWS CIDR 범위를 생성하고 할당할 수 있게 됩니다. 넓은 CIDR 범위에서 원하는 적절한 서브넷 길이를 생성할 수 있습니다.

AHV는 AWS 기본 게이트웨이로 네트워크 라우팅을 보장하기 위해 자동으로 규칙을 프로그래밍합니다. 각 서브넷에는 로컬 게이트웨이가 계속 유지되며, L2 스트레치 및 IGMP 스누핑과 같은 기존의 모든 기능이 지원됩니다.

 

Image to represent Carve large CIDR ranges for AHV to manage to increase the number of supported subnets for native networking in AWS.

AWS에서 기본 네트워킹을 위해 지원되는 서브넷의 수를 늘리기 위해 관리할 수 있도록 AHV에 큰 CIDR 범위를 설정하세요.

새로운 NC2 리전

다음 신규 지역에 NC2 리전이 추가될 예정입니다. 해당 리전의 구체적인 이용 가능 여부는 현지 영업팀에 문의하세요.

NC2 on AWS 리전:

  • 멕시코 중부 - 지금 이용 가능
  • 태국(방콕) - 지금 이용 가능
  • 대만(타이베이)
  • 뉴질랜드(오클랜드)

NC2 on Azure:

  • 캐나다(퀘벡시티)

하이퍼스케일러와 프라이빗 데이터센터 간 기능 동등성(Feature Parity)을 통해 고객은 비즈니스 요구에 따라 최적의 위치를 자유롭게 선택할 수 있습니다. Nutanix는 위치에 관계없이 Day 2 운영을 원활하게 만드는 데 중점을 두고 있습니다. 클라우드 여정을 가속화하고 Nutanix 블로그에서 이러한 모든 훌륭한 기능에 대한 업데이트를 계속 확인하십시오.

© 2025 Nutanix, Inc. All rights reserved. Nutanix, Nutanix 로고 및 본 문서에 언급된 모든 Nutanix 제품 및 서비스 이름은 미국 및 기타 국가에서 Nutanix, Inc.의 등록 상표 또는 상표입니다. Nutanix, Inc.는 VMware by Broadcom 또는 Broadcom과 관련이 없습니다. VMware 및 여기에서 언급된 여러 VMware 제품 이름은 미국 및/또는 기타 국가에서 Broadcom의 등록 상표 또는 비등록 상표입니다. 여기에 언급된 기타 모든 브랜드명은 구분을 위한 목적으로만 사용되었으며 각 해당 소유주(들)의 상표일 수 있습니다. 본 콘텐츠에 포함된 특정 정보는 제3자 출처의 연구 조사, 간행물, 설문 조사, 기타 데이터 및 Nutanix 내부 예측/연구와 관련 있거나 그러한 데이터를 토대로 할 수 있습니다. Nutanix는 이러한 타사 연구 조사, 간행물, 설문 조사, 기타 데이터가 본 콘텐츠 일자를 기준으로 신뢰할 만하다고 판단하지만, 독립적인 검증을 거치지는 않았으며 제3자 출처의 어떤 정보에 대해서도 타당성, 공정성, 정확성, 완전성을 보장하지 않습니다. 타사 데이터를 게시, 링크 또는 참조하기로 한 결정은 해당 콘텐츠를 보증하는 것으로 간주해서는 안 됩니다.

 

이 콘텐츠에는 Nutanix 클라우드 클러스터 및 Flow 가상 네트워킹 제품 및 개발 중인 향후 신제품 기능 및 기술, 해당 제품 기능 및 기술의 기능, 제품 기능 및 기술 출시 계획과 관련된 당사의 계획 및 기대에 관한 진술을 포함하되 이에 국한되지 않는 명시적 및 묵시적 미래예측 진술이 포함되어 있을 수 있습니다. 이러한 진술은 역사적 사실이 아니며, 대신에 다음과 같은 진술을 포함하여 현재 기대, 추정 및 신념에 근거합니다. 이러한 진술의 정확성은 위험과 불확실성을 수반하며 당사가 통제할 수 없는 경우를 포함한 미래 사건에 따라 달라지며 실제 결과는 적시에 또는 비용 효율적으로 신제품, 서비스, 제품 기능 또는 기술을 개발하지 못하거나 개발, 출시 또는 배포에 예상치 못한 어려움, 지연 또는 중단을 포함하여 그러한 진술에서 예상하거나 암시하는 것과 실질적으로 그리고 불리하게 달라질 수 있습니다. 본 자료에 포함된 모든 미래 예측 관련 고지는 오로지 본 자료 일자에 한해 유효하며, 법에서 달리 정한 경우를 제외하고 Nutanix는 후속 사건이나 상황을 반영하여 미래 예측 관련 고지를 업데이트하거나 기타 방식으로 수정할 의무가 없습니다. 여기에 설명된 특정 제품 및 특징 또는 기능은 아직 다양한 개발 단계에 있으며 가능한 시점에 제공될 예정입니다. 이러한 제품, 특징 또는 기능의 개발, 출시 및 시기는 변경될 수 있습니다. Nutanix는 이러한 제품, 특징 또는 기능의 제공 실패 또는 제공 지연에 대해 어떠한 책임도 지지 않습니다. 향후 제품 또는 제품 기능 정보는 일반적인 제품 방향을 설명하기 위한 것이며, Nutanix가 어떤 기능을 제공하겠다는 약속, 약속 또는 법적 의무가 아닙니다. 따라서, 이러한 정보를 근거로 구매 결정을 해서는 안 됩니다.